BeTa 7
Betriebstagebuch
Tätigkeits- und Arbeitszeiterfassung
(Version 7)
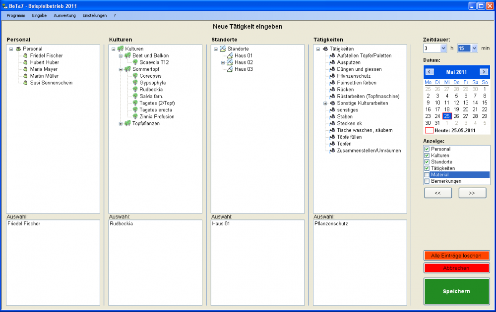
Das Betriebs-Tagebuch BeTa dient der Erfassung aller Arbeitsvorgänge in einem Gartenbaubetrieb. Das Programm verlangt zunächst als Stammdaten Angaben über Mitarbeiter, Kulturen, Standorte und betriebsspezifische Tätigkeiten. Die Eingabe der Arbeitsvorgänge geschieht dann mit einem Barcode-Leser oder am Bildschirm mit der Maus.
BeTa ist über Barcode-Leser bedienbar. Hierfür werden für alle Kulturen, Mitarbeiter, Standorte und Tätigkeiten Barcodes erzeugt. Die Mitarbeiter im Betrieb müssen dann täglich ihre durchgeführten Arbeiten eingeben, indem sie durch Einlesen der entsprechenden Barcodes die folgenden Fragen beantworten:
| Eingabe: | |
| Wer hat was gemacht ? | des/der Mitarbeiters/in |
| Wann wurde was gemacht ? | des Tages |
| Wie lange wurde gearbeitet? | der benötigten Zeit |
| Was wurde gemacht? | der durchgeführten Tätigkeit |
| Wo wurde gearbeitet? | der Kultur bzw des Standortes |
Der Auswertungsteil von BeTa ermöglicht die Erstellung von verschiedenen Listen, wie beispielsweise die Gesamtarbeitszeiten für einzelne Kulturen oder die Aufzeichnung aller Pflanzenschutzmaßnahmen an einem bestimmten Standort bzw. einer bestimmten Kultur.
Je nach Betrieb kann das Programm entweder als komplettes Betriebstagebuch eingesetzt werden (Angabe von Kultur, Standort, Mitarbeiter und Tätigkeit sind zwingend notwendig) oder auch nur als Kulturtagebuch (nur Kultur und Tätigkeit müssen angegeben werden) dienen.
Es besteht die Möglichkeit die ausgewerteten Daten in eine Excel-Tabelle zu übernehmen. Damit ist auch die individuelle Weiterverarbeitung der Daten gewährleistet.
Zur Gewährleistung der Datensicherheit wurde eine Schnittstelle zu einem RFID-Lese-/Schreibgerät integriert. Die Mitarbeiter erhalten Transponder-Ausweise und können sich vor einer Arbeitszeiteingabe identifizieren.
Besteht im Betrieb ein (Computer-)Netzwerk, dann können die Daten auf einem zentralen Rechner gespeichert werden. Es ist dann möglich BeTa 7 auf mehreren Rechnern zu installieren und trotzdem auf den gleichen Datenbestand zuzugreifen.
Screenshots
Preis: 90,- € (zzgl. Versand: 3 € Inland, 6 € Ausland) - nicht umsatzsteuerpflichtig nach § 19 1 UStG
Vertrieb: Verband Weihenstephaner Ingenieure e.V. (Gartenbau, Landschaftsarchitektur)
Systemvoraussetzungen: Prozessor 1,6 GHz, 2 GB RAM, CD-ROM-Laufwerk
Betriebssystem: Windows Vista, 7, 8 und 10 (32 und 64bit-Systeme)